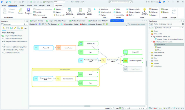
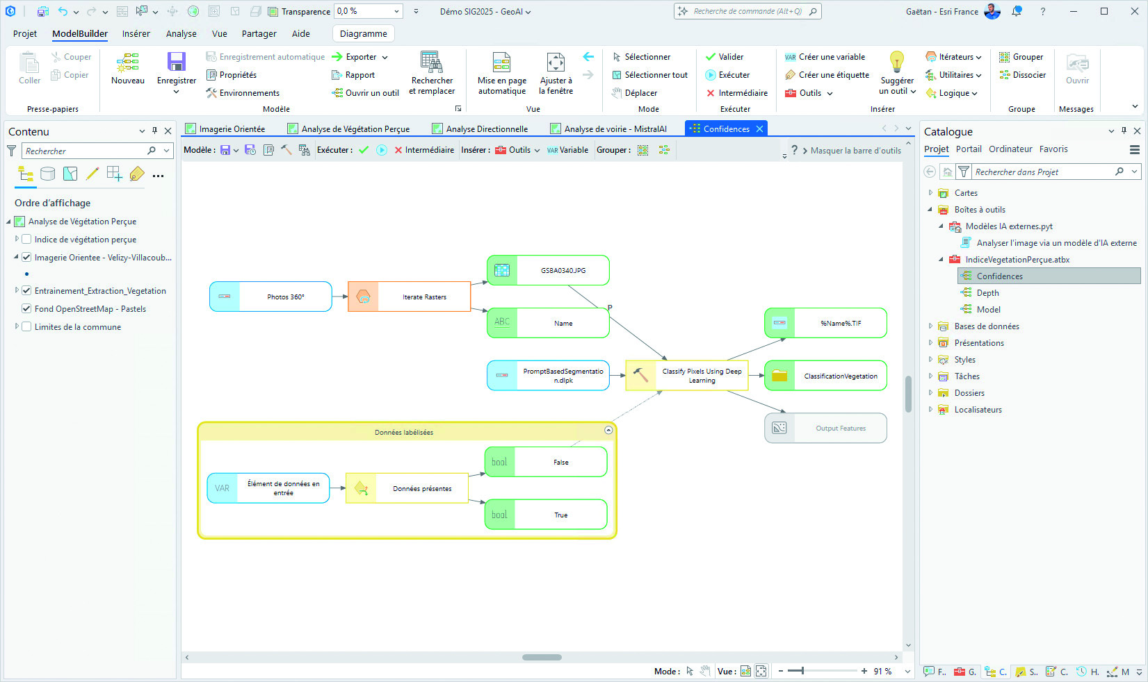
Avec ArcGIS Pro 3.6, ModelBuilder connaît sa plus grande évolution depuis des années. L’outil adopte une interface modernisée, plus lisible et en cohérence avec le design des portails ArcGIS Online et Enterprise. Les blocs sont plus compacts, les couleurs plus sobres, et surtout il devient possible de structurer visuellement son modèle grâce à des cadres permettant d’identifier clairement les étapes clés d’un traitement. Ce nouvel environnement facilite la lecture, le partage et la maintenance des modèles complexes, sans changer leur logique ni nécessiter de conversion. Les utilisateurs qui travaillent quotidiennement avec des chaînes de géotraitements gagneront en confort et en efficacité, avec une expérience nettement plus fluide.
+d'infos :
urlr.me/AuvbS5
+d'infos :
urlr.me/AuvbS5





Nouveau design pour ModelBuilder

L'essentiel



